เปรียบเทียบ Excel Power BI และ Power BI Desktop

ปัจจุบันการสรุปผลข้อมูลมีเครื่องมือที่มีความสามารถมากมาย หลายเครื่องมือใช้งานได้ง่าย หลายเครื่องมือสามารถทำให้การสรุปผลมีประสิทธิภาพ สามารถนำไปใช้งานได้อย่าง Realtime และ รองรับกับทุกอุปกรณ์อีกด้วย ไม่ว่าจะเป็น Tableau หรือ Qlikview โดยเครื่องมือในฝั่ง Microsoft จะมีทั้งที่ทำงานบน Excel และ เป็นโปรแกรมเฉพาะที่ชื่อว่า Microsoft Power BI Desktop มาลองติดตามกันได้ในบทความนี้ของเรา
PowerPivot กับเครื่องมือที่สำคัญในการทำงานด้าน Business Intelligence สามารถ Extract Transform Data ได้
เริ่มต้นด้วย Excel Power BI
Microsoft Excel เป็นโปรแกรมสามัญประจำเครื่องเลยทีเดียว มีความสามารถในการคำนวณ ในการออกรายงานต่างๆ และความสามารถในการสร้างกราฟที่ถือว่ามีความยืดหยุ่นสูง และใน Version ตั้งแต่ 2013 เป็นต้นมา ความสามารถของ PowerBI ก็ถือว่าน่าใช้งานมากๆ ทีเดียว โดยเฉพาะ Excel 2016 ที่มาพร้อมกับเครื่องมือ Data Analytics เต็มตัว ซึ่งประกอบด้วยเครื่องมือหลักๆ ดังนี้
- Power Query เพื่อการสืบค้น สรุปผลข้อมูล แปลงข้อมูล กรองข้อมูล รวมถึง Import/ Export ข้อมูล สามารถใช้ฟังก์ชั่นของ DAX (Data Analytics Expression) เพื่อวิเคราะห์ข้อมูลได้
- Power View สร้างรายงานแบบ Interactive พร้อมนำเสนอด้วยมุมมองใหม่
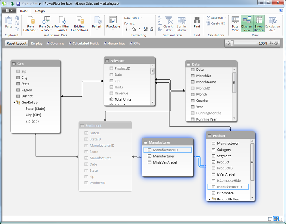
- Power Pivot เครื่องมือที่จะนำข้อมูลจากหลายๆ แหล่ง (Multi-Source) เพื่อใช้ในการเชื่อมโยง สร้างความสัมพันธ์ (Relationships) คำนวณ สรุปผลข้อมูลมหาศาลได้ด้วยความรวดเร็ว
- Power Map สร้างรายงานในรูปแบบของแผนที่ ที่จะใช้นำเสนอได้อย่างเหนือชั้น พร้อม Timeline ของการเปลี่ยนแปลงของข้อมูลได้ เพื่อให้เห็นการเปลี่ยนแปลง
PowerPivot กับเครื่องมือที่สำคัญในการทำงานด้าน Business Intelligence สามารถ Extract Transform Data ได้

โดย Excel ตั้งแต่ Version 2013, 2016 จะสามารถทำ Relationships ได้แล้ว ดังแสดงในรูป

ความสามารถในการกำหนด Data Model Relationships ให้กับข้อมูล
Power Query เป็นเครื่องมือในการ Extract และ Transform ข้อมูลที่น่าสนใจมากๆ สามารถทำการดึงข้อมูลจากแหล่งข้อมูลที่หลากหลาย ไม่ว่าจะเป็น Text File, Excel File, Database, Non-Database, Web site, Azure ได้ พร้อมทั้งยังสามารถแผลงข้อมูลให้เป็นรูปแบบที่ต้องการ คำนวณ ประมวลผล เพื่อให้ข้อมูลเข้ามาอย่างเป็นระบบ ระเบียบมากยิ่งขึ้น
Power Query เป็นเครื่องมือในการ Extract และ Transform ข้อมูลที่น่าสนใจมากๆ สามารถทำการดึงข้อมูลจากแหล่งข้อมูลที่หลากหลาย ไม่ว่าจะเป็น Text File, Excel File, Database, Non-Database, Web site, Azure ได้ พร้อมทั้งยังสามารถแผลงข้อมูลให้เป็นรูปแบบที่ต้องการ คำนวณ ประมวลผล เพื่อให้ข้อมูลเข้ามาอย่างเป็นระบบ ระเบียบมากยิ่งขึ้น

Power View ใช้กับ Excel เพื่อช่วยในการสร้าง Interactive Report ที่จะสามารถนำเสนอด้วย Visualization ต่างๆ ได้อย่างน่าสนใจ ทีเดียว โดยเมื่อเราคลิกที่แท่งกราฟ หรือ เส้นกราฟ จะสามารถแสดงรายการเฉพาะของแท่งกราฟนั้น โดยจะกรองข้อมูลในกราฟข้างเคียงเพื่อแสดงผลข้อมูลที่ผู้ใช้งานเลือกอีกด้วย

Power View ในการสร้างรายงาน Market Share แบบ Interactive โดย Power View มี Features ที่จะแสดงผลได้หลากหลาย รวมถึงแผนที่ (Map) เพื่อสร้าง Category Trend Analysis

Power Map 3D บน Excel Power BI สามารถแสดงผลแผนที่โดยใช้ Bing Map เป็น Engine

ทำให้การนำเสนอข้อมูลที่เป็นรูปแบบของ Location สามารถนำเสนอได้อย่างน่าสนใจ และทำให้เห็นภาพได้ชัดเจนยิ่งขึ้น

Power BI Desktop
PowerBI Desktop เป็นโปรแกรมที่ Download ได้ฟรี ใช้ช่วยให้เราสามารถสรุปผลข้อมูลจำนวนไม่จำกัด จากข้อมูลจำนวนมากๆ หลายๆ แหล่งข้อมูล ไม่ว่าจะเป็น Excel File, Microsoft Access Database, SQL Server, Oracle เป็นต้น ได้อย่างรวดเร็ว แสดงผลได้ทั้งรูปแบบ ตารางสรุปผล (คล้ายๆ Pivot Table) กราฟในรูปแบบต่างๆ (มีรูปแบบให้เราใช้งานเยอะมาก) และไฮไลท์ก็คือ แสดงผลแบบเป็นแผนที่ได้อีกด้วย (ข้อมูลจาก https://www.9experttraining.com/articles/power-bi-desktop-คืออะไร)การสร้าง Data Model ด้วย Microsoft Power BI Desktop

มุมมอง Data Sheet ใน Microsoft Power BI Desktop พร้อมเครื่องมือมากมาย ที่จะทำให้เราทำงานกับข้อมูล จัดระเบียบ คำนวณ ต่างๆ ได้

Power BI Desktop Visualization ที่มีรูปแบบหลากหลาย (รูปจาก https://powerbi.microsoft.com)
ลองดูตัวอย่างของ Power BI Dashboard ที่เป็นรูปแบบเว็บไซต์ได้ที่ https://www.9experttraining.com/dashboard
ลองดูตัวอย่างของ Power BI Dashboard ที่เป็นรูปแบบเว็บไซต์ได้ที่ https://www.9experttraining.com/dashboard

นับเป็นโปรแกรมหนึ่งที่น่าสนใจอย่างมากในการช่วยในการประมวลผล สร้างการตัดสินใจในทางธุรกิจได้อย่างถูกค้อง แม่นยำ
บทสรุปแบบย่อ เปรียบเทียบ Excel Power BI และ Power BI Desktop
|
|
Excel Power BI |
Power BI Desktop |
|
Software |
Excel |
Power BI Desktop |
|
License |
Office 365 E5* |
Free Download |
|
Platform |
Desktop |
Desktop, Cloud |
|
Mobile |
Yes |
Yes |
|
Collaboration |
Yes |
Yes |
|
Visualization |
++++ |
+++++ |
|
Data Source |
++++ |
+++++ |
|
Map |
Bing Map 2D, 3D |
Bing Map 2D |
|
เหมาะสำหรับ |
ผู้ที่ต้องการใช้งานบน Excel |
ผู้ที่ต้องการ การนำเสนอที่แตกต่างจากเดิม |
|
ผู้จะเปิดดูรายงานได้ |
ติดตั้ง Excel ที่มี Feature Power BI |
เปิดผ่าน Browser หรือ Apps บน PC หรือ Mobile ได้ |
|
Import / Export |
Yes |
Yes |
|
Extract |
Yes |
Yes |
|
Transform |
Yes |
Yes |
|
Publish |
File |
Cloud |
ตารางเปรียบเทียบความแตกต่างของ Excel Power BI และ Power BI Desktop
|
|
Excel Power BI
|
Power BI Desktop
|
|
เหมาะกับผู้ที่ใช้งาน
|
มีข้อมูลอยู่บน Excel และต้องการให้จบอยู่ใน Excel เท่านั้น
|
ผู้ที่มีข้อมูลจากหลายแหล่ง และต้องการนำเสนอที่หลากหลาย พร้อมรองรับการแสดงในทุกๆ Device และรองรับ Cloud
|
|
การเรียนรู้
|
ไม่มาก หากใช้ Excel อยู่แล้ว
|
ระดับกลาง
|
|
ข้อมูลเก็บในรูปแบบ
|
ไฟล์ Excel
|
ไฟล์ .pbix
|
|
การแสดงผล
|
ต้องใช้ร่วมกับ Microsoft Excel
|
สามารถ Published ในรูปแบบ Cloud นำเสนอในรูปแบบ Cloud เปิดใช้งานด้วย Apps บนอุปกรณ์ต่างๆ ทั้ง iOS และ Android
|
|
ดูข้อมูลผ่านมือถือ
|
Excel บน iOS, Android
|
Power BI Mobile
|
|
Data Model
|
สามารถ ทำ Data Model นำข้อมูลจากหลายแหล่งมาทำ Relationships ได้
|
|
|
แผนที่
|
Map 2D และ Map 3D
|
Map 2D
|
|
ทำการดู Trends โดยเล่นตามช่วงเวลาของข้อมูล
|
ได้
|
ไม่ได้
|
|
Interactive
|
ดี
|
ดีมาก
|
|
การประมวลผล
|
Vertipaq Technology
|
Vertipaq Technology
|
|
Extract
|
YES
|
YES
|
|
Transform
|
YES
|
YES
|
|
โปรแกรมที่ใช้งาน
|
Microsoft Office
|
Power BI Desktop
|
|
Version
|
2016, 2013, 2010*
|
|
|
Edition
|
Office Professional Plus 2013 via Open, Select or EA (Volume Licensing)
Excel 2013 stand-alone UPDATE Aug 16, 2013 - any stand-alone version of Excel 2013 has PowerPivot
Office 365 ProPlus via Office 365 (www.office365.com) Subscription when it becomes available (February 27, 2013)
Office 365 ProPlus
Office 365 E3
Office 365 E4 andE5
|
|
|
Edition ที่ไม่รองรับ
|
Home and Business
Home and Student
Office 365 Home
Office 365 Personal
Office 365 Business Essentials
Office 365 Business
Office 365 Business Premium
Office 365 Enterprise E1
|
|
|
Link เพื่อ Download
|
||
|
Visualization
|
Table
Matrix
Card
Stacked Bar
100% Stacked Bar
Clustered Bar
Stacked Column
100% Stacked Column
Clustered Column
Line
Scatter
Pie
Map
Tiles
Slicer
Text Box
|
|
|
แหล่งข้อมูลที่นำมาใช้วิเคราะห์ข้อมูล (Data Source)
|
Excel
CSV
XML
Text
Folder
SQL Server
Access
SSAS
Oracle
DB2
MySQL
PostgreSQL
Sybase
Teradata
Azure SQL DB
Azure SQL Data Warehouse
Azure Marketplace
Azure HDInsight
Azure Blob Storage
Azure Table Storage
Azure HDInsight Spark (Beta)
Web
SharePoint List
OData feed
Hadoop File (HDFS)
Active Directory
Microsoft Exchange
Dynamics CRM Online
Facebook
Google Analytics
Salesforce Objects
Salesforce Reports
ODBC
appFigures (Beta)
GitHub (Beta)
QuickBooks Online (Beta)
SweetIQ (Beta)
Zendesk (Beta)
Blank Query
|
|













